营销推广

还在为推广发愁?这款二维码生成器让营销破圈

2025-04-09 17:48:12 MR6 阅读:485
还在为推广发愁?这款二维码生成器让营销破圈

在这个信息飞速流转的时代,二维码已经成为连接线上线下、传递信息的关键桥梁。无论是商务推广、生活分享还是创意表达,一个好用的二维码生成工具都至关重要。今天就给大家分享一款功能超强大的二维码生成器,轻松解决各类二维码需求!立即点击体验!



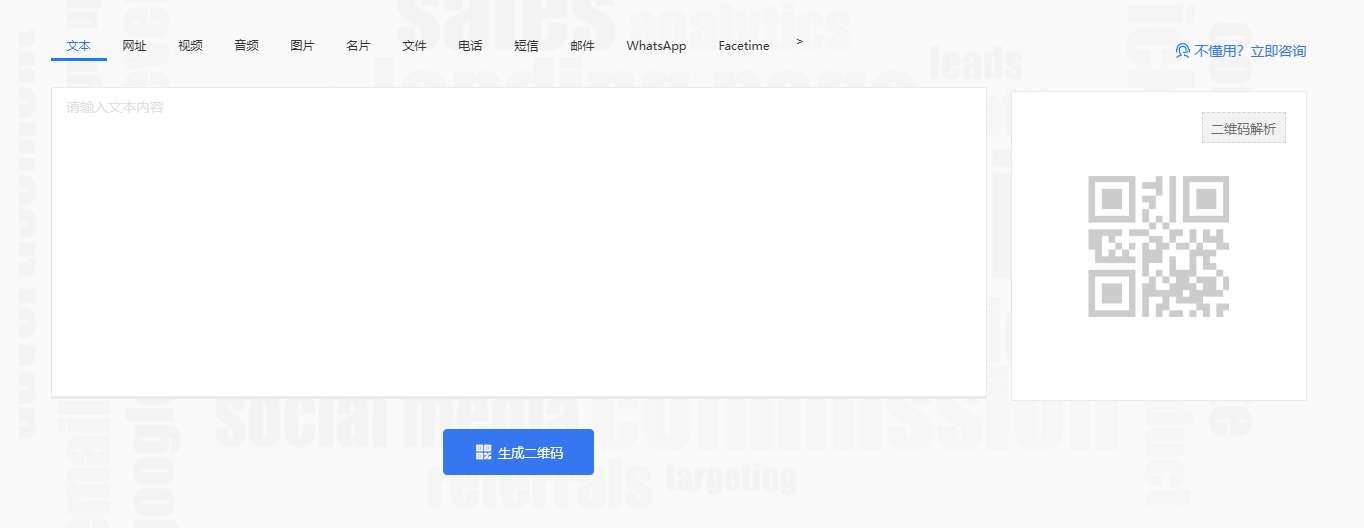
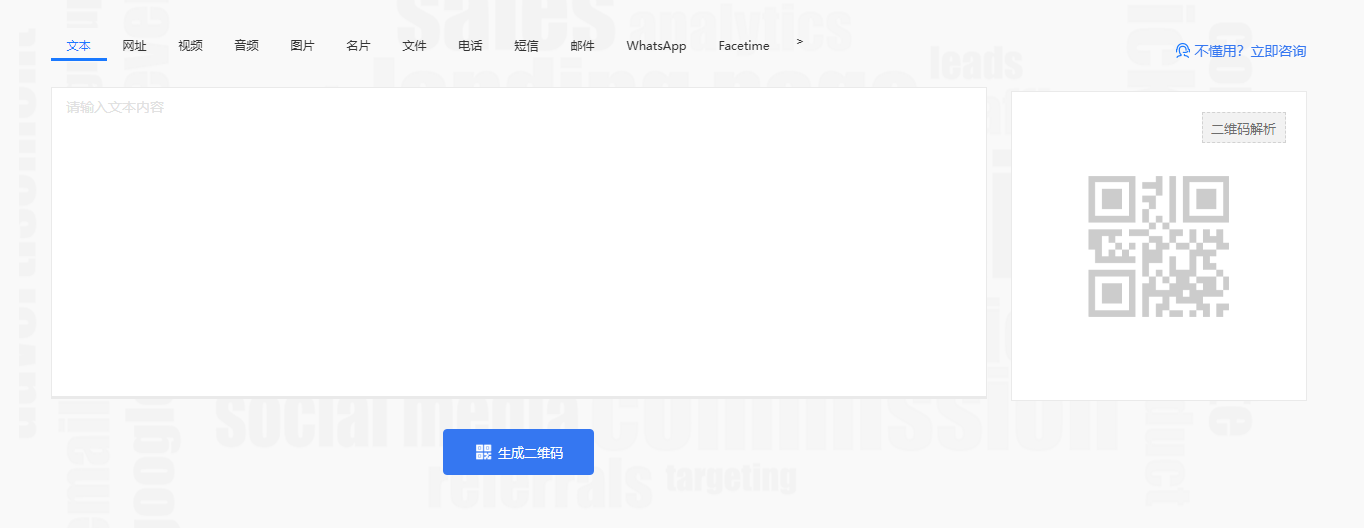
这款二维码生成器的功能丰富到超乎想象,支持文本、网址、电话、短信、邮件、地点等 13 种类型。不管你是想随时随地分享一段文字内容,还是引导用户访问特定网页,又或是通过二维码分享文件、社交名片,它都能轻松实现。就算想生成视频二维码,让用户在线播放无卡顿高清视频,它也不在话下,全方位适配各种场景。


个性化定制是它的一大亮点。从二维码的颜色选择,到框架设计,再到添加品牌标识 —— 上传 logo,都能自由设置。还有添加文字、外框、码点等细节设计,多种美化模板供你挑选,比如经典样式、简约样式、黑白样式等,让你的二维码告别千篇一律,彰显独特个性,完美契合品牌风格。


对于操作小白来说,上手难度为零。它的交互界面设计精妙,简洁易用,输入信息方便快捷,生成二维码的速度更是快到飞起。哪怕是第一次接触,也能迅速掌握,轻松制作出满意的二维码。


不仅如此,它还自带智能数据分析功能,这可是营销推广的得力助手。通过多维智能数据分析,能深入了解用户行为。像用户分布统计,能精确到每个省份、城市的用户行为数据,助力精细化运营与本地化推广;推广效果统计,可以追踪用户扫码频率和来源,为活动效果提供实时反馈,方便及时调整营销策略;使用设备统计,则能分析不同设备类型的用户偏好,针对不同渠道优化调整,提升用户访问体验。



如此强大又实用的二维码生成器,绝对是营销推广、日常分享的宝藏工具。还在等什么?赶紧去体验,开启你的营销智能之旅,让二维码为你的事业和生活添砖加瓦!立即点击体验!

相关文章

打工人桌面改造,0 元搞定高颜值 4K 壁纸桌面|CodaYun
营销推广

打工人桌面改造,0 元搞定高颜值 4K 壁纸桌面|CodaYun

2026-04-27 20:34:26 阅读:18
告别低效与焦虑,CodaYun 新标签页待办事项,帮你把每天的节奏理清楚
营销推广

告别低效与焦虑,CodaYun 新标签页待办事项,帮你把每天的节奏理清楚

2026-04-27 17:10:48 阅读:10
我的浏览器网址收藏夹 “救星”!这个CodaYun 新标签页解决了多网址管理的痛点
营销推广

我的浏览器网址收藏夹 “救星”!这个CodaYun 新标签页解决了多网址管理的痛点

2026-04-24 15:15:20 阅读:33
百度 百度热点
抖音热榜 抖音热榜
新浪微博 新浪微博
今日头条 今日头条
腾讯新闻 腾讯新闻
知乎热搜 知乎热搜
36氪 36氪
雪球网 雪球网

最新帖子

救命!初创团队没钱做官网?别再被外包割韭菜了!
产品运营

救命!初创团队没钱做官网?别再被外包割韭菜了!

2026-04-27 21:11:04 阅读:14
打工人桌面改造,0 元搞定高颜值 4K 壁纸桌面|CodaYun
营销推广

打工人桌面改造,0 元搞定高颜值 4K 壁纸桌面|CodaYun

2026-04-27 20:34:26 阅读:18
告别低效与焦虑,CodaYun 新标签页待办事项,帮你把每天的节奏理清楚
营销推广

告别低效与焦虑,CodaYun 新标签页待办事项,帮你把每天的节奏理清楚

2026-04-27 17:10:48 阅读:10
我的浏览器网址收藏夹 “救星”!这个CodaYun 新标签页解决了多网址管理的痛点
营销推广

我的浏览器网址收藏夹 “救星”!这个CodaYun 新标签页解决了多网址管理的痛点

2026-04-24 15:15:20 阅读:33
你的脸可能正在剧组打工,但你一分钱都拿不到
业界动态

你的脸可能正在剧组打工,但你一分钱都拿不到

2026-04-23 14:49:46 阅读:39
一家“反常识”的公司:Costco教你如何赚得少却活得久
营销推广

一家“反常识”的公司:Costco教你如何赚得少却活得久

2026-04-22 11:01:20 阅读:40